
By
他 們 再 也 沒 辦 法 回 到 從 前 了 CiAirV, Alliance of Explorers слушать онлайн на Яндекс М

By
香 港 电 影(但 愿 人 长 久)讲 的 什 么 香 港 电 影(但 愿 人 长 久)剧 情 简 介-台 词

By
91 再 回 到 从 前 剧 情 大 片-出 差 四 川 认 识 的 熟 女 附 完 整 聊 天 截 图 -1080P 高

By
Miss Redhead Love by shalonesk -- Fur Affinity dot net

By
怕 你 为 自 己 流 泪 秦 俑 слушать онлайн на Яндекс Музыке

By
張 鎬 哲 - Şarkılar, Konser biletleri ve Videolar

By
Murdoch Mysteries (S16E16): An Avoidable Hinder Summary - Season 16 Episode 16 G

By
Mcnd Win Icons Images, Photos Mungfali

By
雪 丽 ❄ @ian13253332 - Twitter Profil Sotwe

By
Redhead Exudes Elegance On White Living Sofa Stock Image CartoonDealer.com 2901

By
MP4/326MB 婚 礼 前 一 天 穿 着 婚 纱 约 前 男 友 打 分 手 炮 淫 靡 新 娘 圣 洁 的 婚 纱 淫

By
Стартер ручной для дизельного двигателя 178FD 7л.с - Интернет-магазин AEZDV.RU

By
2022 年 春 の ぽ よ ペ-ジ 同 人 誌 - oderevnya.ru

By
Rainie 的 姐 妹 聊 天 室 - Podmailer

By
以 爱 为 囚 凤 凰 传 奇 слушать онлайн на Яндекс Музыке

By
Альбом "飛 蛾 撲 火" - 鐘 偉 - Apple Music

By
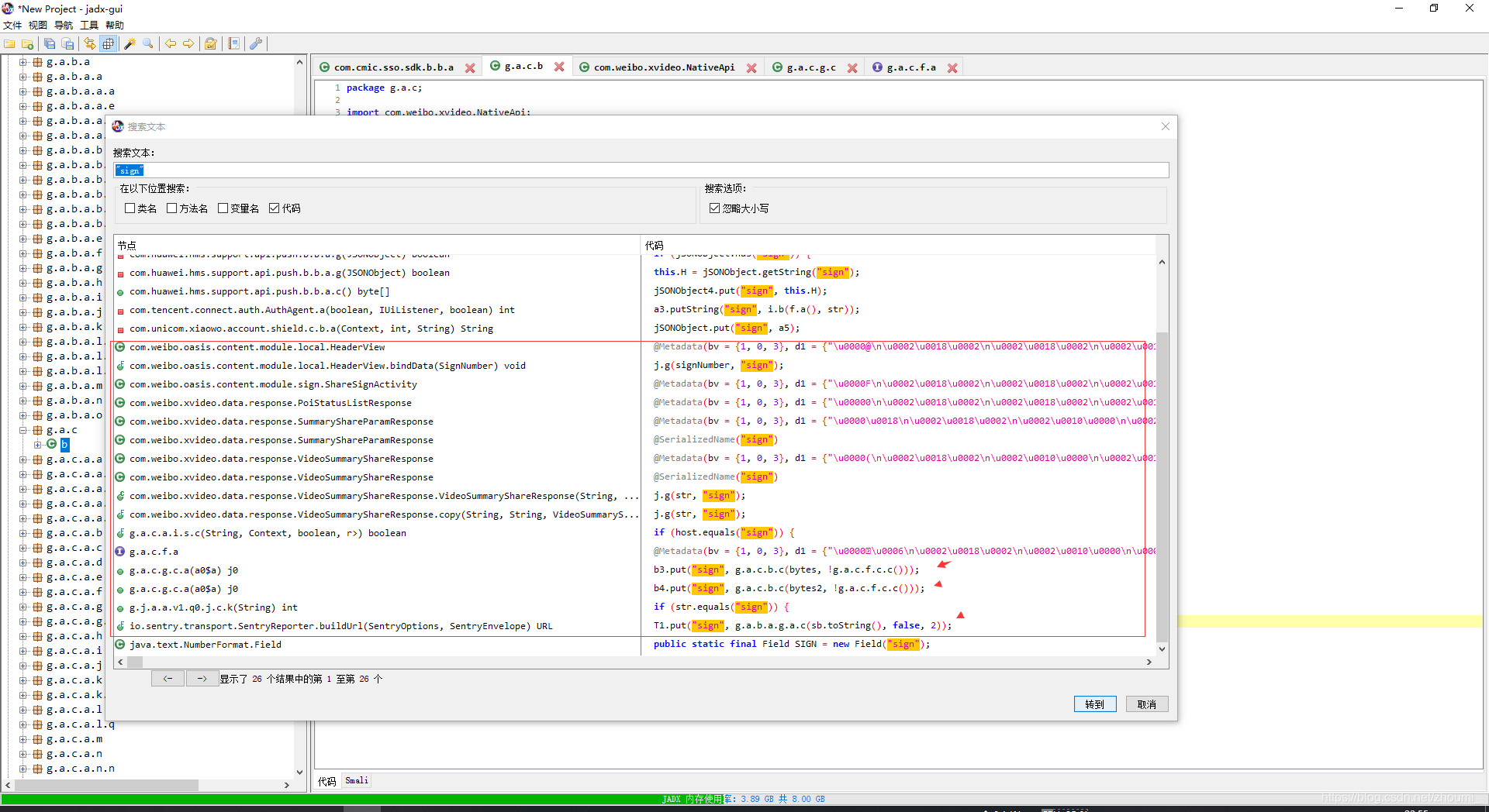
UNIDBG restores a car app analysis - Programmer Sought

By

By

By
91再回到从前 怕91再回到从前 你91再回到从前 为91再回到从前 自91再回到从前 己91再回到从前 流91再回到从前 泪91再回到从前 91再回到从前 Murdoch91再回到从前 Mysteries91再回到从前 (S16E16):91再回到从前 An91再回到从前 Avoidable91再回到从前 Hinder91再回到从前 Summary:91再回到从前 Murdoch91再回到从前 is91再回到从前 asked